一个简单的例子
我们在上一节的例子上做点修改,增加一个简单的 hello-world 组件。它接收一个名为 message 的 prop,并且我们在页面上引用这个组件。
<body>
<div id="app">
<hello-world :message="message"></hello-world>
</div>
</body>
<script type="module">
import { createApp } from "./vue.esm-browser.js";
const app = createApp({
data() {
return {
message: "Vue Rocks!"
}
}
})
app.component('hello-world', {
template: '<h1>{{ message }}</h1>',
props: {
message: String
}
})
app.mount('#app')
</script>
可以看到,组件正确的渲染到了页面上。接下来我们就来看看组件是如何注册和渲染的。
组件注册
还记得上一章我们介绍的 createAppAPI 吗?当时我们讲了 createApp 函数返回的对象实例中,包含很多方法,其中有一个就是用来注册组件的,我们来看一下它的实现:
component(name: string, component?: Component): any {
if (__DEV__) {
validateComponentName(name, context.config)
}
if (!component) {
return context.components[name]
}
if (__DEV__ && context.components[name]) {
warn(`Component "${name}" has already been registered in target app.`)
}
context.components[name] = component
return app
},它的实现非常简单。component 函数接收两个参数,第一个是组件名,第二个是组件定义对象。如果只传了第一个参数的话,那么就看作是获取组件对象的一个 getter 函数。如果都传递了,那么将组件名作为 key,组件定义作为值,设置到 context.components 对象上。其中,context 是当前 Vue 实例 app 的上下文对象,我们可以通过 app._context 访问到,可以打印一下看看(这里打印的是没有 mount 之前的对象):

可以看到,此时的 app._context 对象已经包含了定义的组件了,那么可以推测,负责组件的 模版编译、VNode 渲染 等工作的逻辑,都是在接下来的 mount 函数中处理的。
mount 函数
上一章我们简单介绍过 mount 函数,知道它是通过装饰器模式做了功能增强,而原始的 mount 函数我们之前也简单的分析过,这里就不多赘述了。在 mount 函数中,重要的步骤有如下两个:
// 1. 创建 Vnode
const vnode = createVNode(
rootComponent as ConcreteComponent,
rootProps
)
// 2. 渲染
render(vnode, rootContainer)由于我们的例子比较简单,所以这了的 createVNode 函数也很简单,没有太多的分支逻辑可以走,所以它此时的值基本上都是保持着初始值:
{
anchor: null,
appContext: null,
children: null,
component: null,
dirs: null,
dynamicChildren: null,
dynamicProps: null,
el: null,
key: null,
patchFlag: 0
props: null,
ref: null,
scopeId: null,
shapeFlag: 4
ssContent: null,
ssFallback: null,
staticCount: 0
suspense: null,
target: null,
targetAnchor: null,
transition: null,
__v_isVNode: true,
__v_skip: true,
// 注意,这里的 type 其实就是我们 createApp 传进去的参数。
// template 属性还记得是从哪里来的吗?
type: {
template: "↵ <hello-world :message="message"></hello-world>↵ ",
data() {
return {
message: "Vue Rocks!"
}
}
}
}这个对象会在下面很长时间内用到,所以你要有一个大概的印象。这里值得一提的是 shapeFlag,它的值是通过一系列的三元运算得来的:
const shapeFlag = isString(type)
? ShapeFlags.ELEMENT
: __FEATURE_SUSPENSE__ && isSuspense(type)
? ShapeFlags.SUSPENSE
: isTeleport(type)
? ShapeFlags.TELEPORT
: isObject(type) // 对象类型 => 组件
? ShapeFlags.STATEFUL_COMPONENT
: isFunction(type)
? ShapeFlags.FUNCTIONAL_COMPONENT
: 0shapeFlag 的作用体现在渲染的过程中。简言之,它是方便我们判断一个元素的类型,比如是普通的 DOM 元素,还是组件,还是 Suspense 等。我们后面会详细介绍。
有了 VNode 以后,接下来就要开始渲染了。这里的 render 函数,是在 baseCreateRenderer 中定义的,通过函数参数的形式传递给了 createAppAPI 函数。来看一下它的定义(runtime-core/src/renderer.ts):
const render: RootRenderFunction = (vnode, container) => {
if (vnode == null) {
if (container._vnode) {
unmount(container._vnode, null, null, true)
}
} else {
patch(container._vnode || null, vnode, container)
}
flushPostFlushCbs()
container._vnode = vnode
}它接收两个参数,第一个参数表示要渲染的 VNode,第二个参数表示渲染的目标容器。由于我们的 vnode 不是 null,所以此时会执行 patch 逻辑。此时由于是第一次渲染,所以我们的 container._vnode 没有值,所以 patch 的第一个参数是 null。patch 函数也在当前文件中定义,它的实现较长,老样子这里我精简一下,只分析能执行到的代码:
const patch: PatchFn = (
n1,
n2,
container,
anchor = null,
parentComponent = null,
parentSuspense = null,
isSVG = false,
optimized = false
) => {
// ... 其他逻辑
const { type, ref, shapeFlag } = n2
switch (type) {
case Text: // 处理文本节点
case Comment: // 处理注释节点
case Static: // 处理静态节点
case Fragment: // 处理片段
default:
if (shapeFlag & ShapeFlags.ELEMENT) {
// 处理元素节点 ...
} else if (shapeFlag & ShapeFlags.COMPONENT) {
processComponent(
n1, // null
n2, // vnode
container, // div#app
anchor,
parentComponent,
parentSuspense,
isSVG,
optimized
)
} else if (shapeFlag & ShapeFlags.TELEPORT) {
// 处理 teleport
} else if (__FEATURE_SUSPENSE__ && shapeFlag & ShapeFlags.SUSPENSE) {
// 处理 suspense
} else if (__DEV__) {
warn('Invalid VNode type:', type, `(${typeof type})`)
}
}
// set ref
if (ref != null && parentComponent) {
setRef(ref, n1 && n1.ref, parentSuspense, n2)
}
}可以看到,这里执行了 processComponent 函数。这个 patch 可以看作是一个逻辑分发器。我们来看一下 processComponent 的实现:
const processComponent = (
n1: VNode | null,
n2: VNode,
container: RendererElement,
anchor: RendererNode | null,
parentComponent: ComponentInternalInstance | null,
parentSuspense: SuspenseBoundary | null,
isSVG: boolean,
optimized: boolean
) => {
// n1 为 null 表示是第一次渲染,那么执行 挂载 逻辑
if (n1 == null) {
if (n2.shapeFlag & ShapeFlags.COMPONENT_KEPT_ALIVE) {
// 处理 keep-alive 的逻辑
} else {
// 挂载组件
mountComponent(n2, container, anchor, parentComponent, parentSuspense, isSVG, optimized)
}
} else {
// 否则说明是更新
updateComponent(n1, n2, optimized)
}
}这里也是一个简单的逻辑分发。本例中我们 n1 为 null,所以会执行 mountComponent 来挂载,继续往下看它的实现:
const mountComponent: MountComponentFn = (
initialVNode,
container,
anchor,
parentComponent,
parentSuspense,
isSVG,
optimized
) => {
const instance: ComponentInternalInstance = (initialVNode.component = createComponentInstance(
initialVNode,
parentComponent,
parentSuspense
))
// dev 下的一些处理 ...
// keep-alive 的一些处理 ...
setupComponent(instance)
// 处理 suspense 的逻辑,由于此时我们的 aysncDep 为 null,所以这段逻辑也不会走
if (__FEATURE_SUSPENSE__ && instance.asyncDep) {
parentSuspense && parentSuspense.registerDep(instance, setupRenderEffect)
if (!initialVNode.el) {
const placeholder = (instance.subTree = createVNode(Comment))
processCommentNode(null, placeholder, container!, anchor)
}
return
}
setupRenderEffect(
instance, initialVNode, container, anchor, parentSuspense, isSVG, optimized
)
}这里主要做了三件事:
- 创建组件实例:
createComponentInstance; - 设置组件:
setupComponent; - 设置渲染副作用:
setupRenderEffect
我们先看第一步,它位于 packages/runtime-core/src/component.ts 中:
export function createComponentInstance(
vnode: VNode,
parent: ComponentInternalInstance | null,
suspense: SuspenseBoundary | null
) {
const type = vnode.type as ConcreteComponent
// 获取 appContext 对象
// 由于我们此时的 parent 为 null,所以这里的 appContext 就是当前 vnode 的 appContext 对象
const appContext =
(parent ? parent.appContext : vnode.appContext) || emptyAppContext
const instance: ComponentInternalInstance = {
uid: uid++, // 组件id
vnode, // 组件对于的 vnode
type, // 组件类型,这里是 { template: xxx, data() { ... } }
parent, // 父
appContext, // app 上下文
root: null!, // 根
next: null, // ?
subTree: null!, // 子树,会在组件创建后立即赋值
update: null!, // 更新函数,会在组件创建后立即赋值
render: null, // 渲染函数
proxy: null, // 代理对象
exposed: null, // 对外暴露的对象
withProxy: null, // with块下的代理对象
effects: null, // 副作用
provides: parent ? parent.provides : Object.create(appContext.provides),
accessCache: null!, // 访问缓存
renderCache: [], // 渲染缓存
// local resovled assets
components: null, // 子(局部)组件
directives: null, // (局部)指令
// propsOptions: 本例中是 [] 空数组
propsOptions: normalizePropsOptions(type, appContext),
// emitsOptions: 本例中是 null
emitsOptions: normalizeEmitsOptions(type, appContext),
// emit
emit: null as any, // 是个函数,在下面赋值
emitted: null,
// 状态相关的属性
ctx: EMPTY_OBJ,
data: EMPTY_OBJ,
props: EMPTY_OBJ,
attrs: EMPTY_OBJ,
slots: EMPTY_OBJ,
refs: EMPTY_OBJ,
setupState: EMPTY_OBJ,
setupContext: null,
// suspense related
suspense,
suspenseId: suspense ? suspense.pendingId : 0,
asyncDep: null,
asyncResolved: false,
// 生命周期相关属性和钩子
isMounted: false,
isUnmounted: false,
isDeactivated: false,
bc: null,
c: null,
bm: null,
m: null,
bu: null,
u: null,
um: null,
bum: null,
da: null,
a: null,
rtg: null,
rtc: null,
ec: null
}
if (__DEV__) {
instance.ctx = createRenderContext(instance)
} else {
// 将当前组件实例对象作为 ctx 属性存下来
instance.ctx = { _: instance }
}
instance.root = parent ? parent.root : instance
instance.emit = emit.bind(null, instance)
return instance
}它就是简单的返回了一个组件实例对象,很多属性在初始化的时候都没有值,它们会在生命周期的不同阶段赋值。这里有两个函数提一下:normalizePropsOptions 和 normalizeEmitsOptions,我们会在执行到 hello-world 组件初始化的再介绍。
此时,我们已经拿到了 component 实例了,然后会把它赋值给 initialVNode(也就是一开始的 vnode) 的 component 属性。接下来,要执行 setupComponent(instance) 来初始化我们的 component,来看一下它的定义:
export function setupComponent(
instance: ComponentInternalInstance,
isSSR = false
) {
isInSSRComponentSetup = isSSR
const { props, children } = instance.vnode
const isStateful = isStatefulComponent(instance)
initProps(instance, props, isStateful, isSSR)
initSlots(instance, children)
const setupResult = isStateful
? setupStatefulComponent(instance, isSSR)
: undefined
isInSSRComponentSetup = false
return setupResult
}
// 判断是否是有状态的组件
export function isStatefulComponent(instance: ComponentInternalInstance) {
return instance.vnode.shapeFlag & ShapeFlags.STATEFUL_COMPONENT
}这里首先获取了 vnode 上的 props 和 children 属性,本例中这两个都是 null(注意,这里还没有分析到 hello-world 组件,所以不要弄混淆了)。
接着判断了当前组件是否是有状态的组件,这个之前提到过,它的 shapeFlag 为 ShapeFlags.STATEFUL_COMPONENT,所以是有状态组件,即 isStateful 是一个 truthy 的值。接着它调用了 initProps 来初始化 props,他的定义在 packages/runtime-core/src/componentProps.ts 中:
export function initProps(
instance: ComponentInternalInstance,
rawProps: Data | null,
isStateful: number, // result of bitwise flag comparison
isSSR = false
) {
const props: Data = {}
const attrs: Data = {}
// 设置 attrs.__vInternal = 1,使用 def(defineProperty)是不想让这个属性被枚举
def(attrs, InternalObjectKey, 1)
setFullProps(instance, rawProps, props, attrs)
// 开发环境下的校验
if (__DEV__) { validateProps(props, instance) }
if (isStateful) {
// stateful
instance.props = isSSR ? props : shallowReactive(props)
} else {
if (!instance.type.props) {
// functional w/ optional props, props === attrs
instance.props = attrs
} else {
// functional w/ declared props
instance.props = props
}
}
instance.attrs = attrs
}这个函数主要作用就是用来初始化 props 的。首先它定义了两个空对象:props 和 attrs,然后给 attrs 添加属性 __vInternal;接着调用 setFullProps 函数来设置 props,由于本例中我们的 rawProps 为 null,并且 instance.propsOptions 为空数组,所以这个函数本质上不会执行实质性的逻辑;然后就是比较重要的一行代码:
instance.props = isSSR ? props : shallowReactive(props)我们还没介绍响应式的原理,不过这里你大概可以猜到,这行代码是将 props 转成了响应式的对象。等分析了响应式章节的时候会再介绍的;最后将 attrs 赋值给了当前组件的 attrs 对象。到这里 initProps 就执行完了。稍微回顾一下,这个函数就是给当前组件实例添加了两个属性:props 和 attrs。
回到我们的 setupComponent 函数中来,接下来到了 initSlot 函数了,它的实现也很简单,在 packages/runtime-core/src/componentSlots.ts 中,读者可以自行去看,这里它其实是给当前组件实例添加属性 slots,不多赘述了。
继续往下的话,会执行到我们的 setupStatefulComponent 函数了,这是个重点。函数也很长,我们看一下精简后的:
function setupStatefulComponent(
instance: ComponentInternalInstance,
isSSR: boolean
) {
const Component = instance.type as ComponentOptions
if (__DEV__) {
// ... 在开发环境下的一些校验 ...
}
// 创建渲染代理属性的缓存
instance.accessCache = Object.create(null)
// 创建 instance.ctx 的代理对象,在后面会用到(作为执行的上下文对象)
instance.proxy = new Proxy(instance.ctx, PublicInstanceProxyHandlers)
// 2. call setup()
const { setup } = Component
if (setup) {
// 处理 setup 逻辑 ...
} else {
finishComponentSetup(instance, isSSR)
}
}这个函数也给我们的组件实例添加了一些属性:首先是 accessCache 属性,它的初始值为 null;接着是 proxy 属性,它是一个代理对象,代理的是 instance.ctx 对象,这个对象之前介绍过,在生产环境下,它的初始值为 { _: instance },其中 instance 就是当前组件对象,PublicInstanceProxyHandlers 定义在 packages/runtime-core/src/componentPublicInstance.ts 中:
export const PublicInstanceProxyHandlers: ProxyHandler<any> {
get() { ... },
set() { ... },
has() { ... }
}代理了它的三个方法,后面用到的时候再介绍。
最后会判断有没有定义 setup ,这个是 vue3 的新功能,本例中我们没有使用,所以走不到这里,最终会执行 finishComponentSetup 来结束这次初始化:
function finishComponentSetup(
instance: ComponentInternalInstance,
isSSR: boolean
) {
const Component = instance.type as ComponentOptions
// template / render function normalization
if (__NODE_JS__ && isSSR) {
// SSR 相关逻辑 ...
} else if (!instance.render) {
if (compile && Component.template && !Component.render) {
// 编译生成 render 函数
Component.render = compile(Component.template, {
isCustomElement: instance.appContext.config.isCustomElement,
delimiters: Component.delimiters
})
}
instance.render = (Component.render || NOOP) as InternalRenderFunction
if (instance.render._rc) {
instance.withProxy = new Proxy(
instance.ctx,
RuntimeCompiledPublicInstanceProxyHandlers
)
}
}
// 兼容 vue2 的 options API
if (__FEATURE_OPTIONS_API__) {
currentInstance = instance
pauseTracking()
applyOptions(instance, Component)
resetTracking()
currentInstance = null
}
// warn missing template/render
if (__DEV__ && !Component.render && instance.render === NOOP) {
// 没有定义 template 或者 render 时的一些警告
}
}首先执行的逻辑应该是生成 render 函数,它是通过编译模板得到的,关于编译的过程我们会单独在一个章节介绍,你只需要知道,编译函数的作用是将模板转成 render 函数。 生成 render 函数后,会赋值给当前组件 Component 和 当前组件实例 instance。我们可以打印一下看看此时的 render 函数长什么样:
function render(_ctx, _cache) {
with (_ctx) {
const {
resolveComponent: _resolveComponent, createVNode: _createVNode, openBlock: _openBlock, createBlock: _createBlock
} = _Vue
const _component_hello_world = _resolveComponent("hello-world")
return (_openBlock(), _createBlock(_component_hello_world, { message: message }, null, 8 /* PROPS */, ["message"]))
}
}我们的 render._rc 是 true 的(因为当前是 runtime compiler 版本),所以也会给 withProxy 属性赋值,他也是一个代理器,具体的内容我们在触发的时候再介绍。
最后就是处理 optionsAPI 的逻辑了,这里是为了向后兼容 vue2,函数位于 packages/runtime-core/src/componentOptions.ts,它处理的就是我们在 vue2 中定义的很多 option,比如 methods,生命周期,mixins 等。我们例子中只有 data 函数,所以这里我们只分析 data 的处理逻辑:
const publicThis = instance.proxy!
resolveData(instance, dataOptions, publicThis)这里的 instance 是当前组件实例,dataOptions 就是我们例子中的 data 函数,publicThis 就是我们上面介绍的组件实例的 proxy 属性。来看一下 resolveData 的实现:
function resolveData(
instance: ComponentInternalInstance,
dataFn: DataFn,
publicThis: ComponentPublicInstance
) {
if (__DEV__ && !isFunction(dataFn)) {
warn(
`The data option must be a function. ` +
`Plain object usage is no longer supported.`
)
}
const data = dataFn.call(publicThis, publicThis)
if (__DEV__ && isPromise(data)) {
warn(
`data() returned a Promise - note data() cannot be async; If you ` +
`intend to perform data fetching before component renders, use ` +
`async setup() + <Suspense>.`
)
}
if (!isObject(data)) {
__DEV__ && warn(`data() should return an object.`)
} else if (instance.data === EMPTY_OBJ) {
instance.data = reactive(data)
} else {
// existing data: this is a mixin or extends.
extend(instance.data, data)
}
}这里我保留了一些开发环境的代码,因为这里与 Vue2 有一些区别要注意。
首先,data 必须是一个函数,这点与 Vue2 不同,因为我们在 new Vue 的时候传入的 data 是可以是对象的,但是到了 Vue3 已经不支持了;接下来调用我们的 data 函数,注意这里传入的 publicThis 即是上下文,也是第一个参数,也就是我们的 data 函数可以这么使用:
createApp({
methods: {
hello() {console.info('hello')}
},
data: vm => {
vm.hello()
return {
message: "Vue Rocks!"
}
}
})获取到 data 函数的返回值以后,接着又是一个开发环境下的提示,告诉我们 data 函数返回的不能是一个 Promise,要想实现类似的效果请使用 setup + Suspense。
最后判断了 instance.data 是不是空对象,这个我们在上面初始化组件实例的时候说过,它的初始值是 EMPTY_OBJ,所以这里会调用 reactive 来将 data 函数返回值转成响应式对象,并且赋值给 instance.data 属性。响应式系统会单独在一个章节介绍,这里你就理解为,执行完这一步以后,我们的 data 函数返回值已经具有了响应式功能了。
好了,到这里,意味着我们的 finishComponentSetup 差不多执行完毕了,总结一下目前的进展,其实就是给当前组件实例对象添加了很多方法和属性,比如:data,props,render 函数等,相当于是做一些准备工作。再回到 mountComponent 函数中,接下来要执行的也是很重要的一步:
setupRenderEffect(instance, initialVNode, container, anchor, parentSuspense, isSVG, optimized)这一步是用来设置渲染的副作用,在 Vue2 中,这一步是通过一个渲染 Watcher 来实现的,其目的就是将数据的变动与 DOM 的渲染绑定,也就是我们经常说的数据驱动。 本例中由于后几个参数用不到,所以有实际意义的就前三个,第一个是当前组件实例,第二个是初始化的 vnode,第三个是 DOM 容器。这个函数的实现比较长,我们按照实际执行做一下精简:
const setupRenderEffect: SetupRenderEffectFn = (
instance, initialVNode, container, anchor, parentSuspense, isSVG, optimized
) => {
instance.update = effect(function componentEffect() {
if (!instance.isMounted) {
let vnodeHook: VNodeHook | null | undefined
const { el, props } = initialVNode
const { bm, m, parent } = instance
// 执行组件的 beforeMount 钩子
if (bm) {
invokeArrayFns(bm)
}
// 执行 VNode 的 onVnodeBeforeMount 钩子
if ((vnodeHook = props && props.onVnodeBeforeMount)) {
invokeVNodeHook(vnodeHook, parent, initialVNode)
}
// 生成子树
const subTree = (instance.subTree = renderComponentRoot(instance))
if (el && hydrateNode) {
// SSR 相关逻辑 ...
} else {
// 执行 patch,渲染到 DOM
patch(
null, subTree, container, anchor, instance, parentSuspense, isSVG
)
initialVNode.el = subTree.el
}
// 执行组件的 mounted 钩子
if (m) {
queuePostRenderEffect(m, parentSuspense)
}
// 执行 VNode 的 onVnodeMounted 钩子
if ((vnodeHook = props && props.onVnodeMounted)) {
const scopedInitialVNode = initialVNode
queuePostRenderEffect(() => {
invokeVNodeHook(vnodeHook!, parent, scopedInitialVNode)
}, parentSuspense)
}
// 处理 activated 钩子
const { a } = instance
if (
a &&
initialVNode.shapeFlag & ShapeFlags.COMPONENT_SHOULD_KEEP_ALIVE
) {
queuePostRenderEffect(a, parentSuspense)
}
instance.isMounted = true
// #2458: deference mount-only object parameters to prevent memleaks
initialVNode = container = anchor = null as any
} else {
// 更新组件的逻辑 ...
}
}, __DEV__ ? createDevEffectOptions(instance) : prodEffectOptions)
}纵观一下整个函数,实际上是给组件添加了有一个属性:update 函数,它的值是 effect(function componentEffect(){...})。这里使用 effect 注册了一个副作用函数,并且在本例中会立即执行,也就是说会执行 componentEffect 函数。接下来我们重点分析。
不相干的逻辑我写在了代码注释中,这里列举出重点的主干逻辑代码:
const subTree = (instance.subTree = renderComponentRoot(instance))
patch(null, subTree, container, anchor, instance, parentSuspense, isSVG)
initialVNode.el = subTree.el
instance.isMounted = true
initialVNode = container = anchor = null as any首先第一步,渲染组件的子树:renderComponentRoot(instance)。其实上面分析的组件可以看成是 Vue 实例组件,它是根组件,这里我们就要获取它下面的子组件 Vnode,函数位于 packages/runtime-core/src/componentRenderUtils.ts 中,内容很多,但是本例中执行到到代码并不多,这里还是精简一下,不相关的逻辑用为代码表示:
export function renderComponentRoot(
instance: ComponentInternalInstance
): VNode {
const {
type: Component,
vnode, proxy, withProxy, props, propsOptions: [propsOptions], slots,
attrs, emit, render, renderCache, data, setupState, ctx
} = instance
let result
// 设置当前渲染的实例
currentRenderingInstance = instance
try {
let fallthroughAttrs
if (vnode.shapeFlag & ShapeFlags.STATEFUL_COMPONENT) {
const proxyToUse = withProxy || proxy
result = normalizeVNode(
render!.call(
proxyToUse,
proxyToUse!,
renderCache,
props,
setupState,
data,
ctx
)
)
fallthroughAttrs = attrs
} else {
// 处理函数式组件
}
let root = result
let setRoot: ((root: VNode) => void) | undefined = undefined
if (Component.inheritAttrs !== false && fallthroughAttrs) {
// 合并 attrs ...
}
if (vnode.dirs) {
// 继承指令 ...
}
if (vnode.transition) {
// 继承过渡相关数据 ...
}
result = root
} catch (err) {
// 如果过程中有异常,则创建一个空的注释节点
handleError(err, instance, ErrorCodes.RENDER_FUNCTION)
result = createVNode(Comment)
}
// 重置当前渲染实例为 null
currentRenderingInstance = null
return result
}整理以后的代码很清晰,重点逻辑就是调用 render 函数来生成 vnode 那段代码,还记得我们的 render 函数是怎么来的吗?对,就是上面介绍 finishComponentSetup 中通过模版编译得到的,此时它返回的对象很简单:
{
anchor: null,
appContext: null,
children: null,
component: null,
dirs: null,
dynamicChildren: [],
dynamicProps: ["message"],
el: null,
key: null,
patchFlag: 8, // 需要对 PROPS 做 patch
props: {message: "Vue Rocks!"},
ref: null,
scopeId: null,
shapeFlag: 4, // 注意此时还是有状态组件
ssContent: null,
ssFallback: null,
staticCount: 0
suspense: null,
target: null,
targetAnchor: null,
transition: null,
type: {template: "<h1>{{ message }}</h1>", props: { message: function String(){...} }},
__v_isVNode: true,
__v_skip: true,
}其实通过我们的 html 模板也能看出来,当前 Vue 实例的模板下就一个子组件,即我们的 hello-world 组件,所以这里 得到的 subTree 就是我们这个组件了。
最终我们返回了这个 vnode,继续回到 componentEffect 函数中,接下来就要调用 patch 函数真正的执行渲染了:
patch(null, subTree, container, anchor, instance, parentSuspense, isSVG)咦?等等?怎么又到 patch 了?不是一开始就 patch 了么?你还搁这 patch 什么?
⚠️ 划重点,这里当然不同了。上一次的 patch 是我们 Vue 实例(可以看成是最外面的父组件)的 patch,这次是我们的 hello-world 组件的 patch,而且是往我们的父组件上 patch,所以这里我们的 instance,也就是 patch 函数的 parent 参数,是有值的,就是我们分析到现在的组件实例。
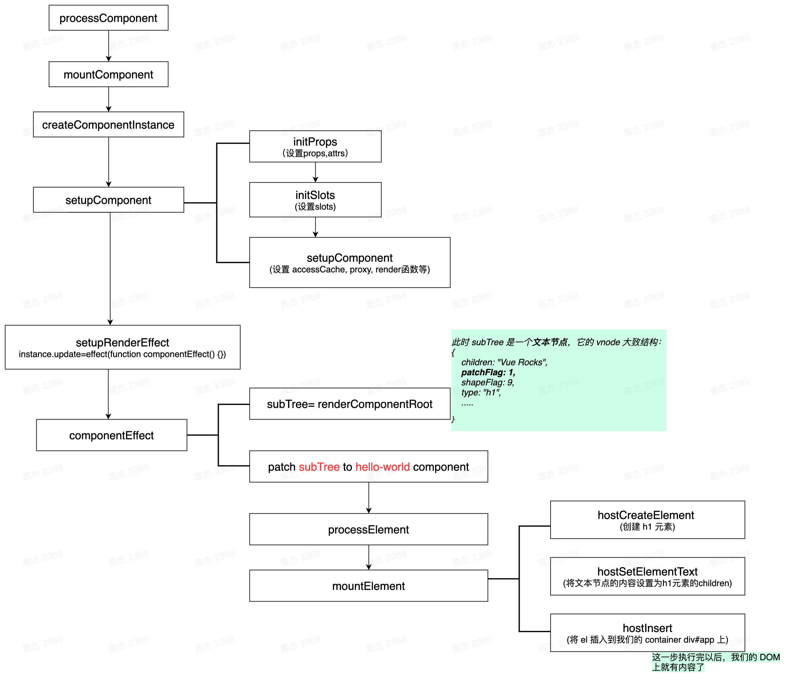
上面跟着代码的分析你可能会不好理解,后面的流程基本跟上面的类似,为了方便阅读理解,我以流程图的形式画出来,细节部分可以参考上面的代码介绍,这里跟着图大致的过一遍剩下的流程即可:

执行完最后的 patch,我们的页面上就显示出了 Vue Rocks 的标题了,意味着组件被渲染到了页面上。随后,函数执行栈里堆积的函数们就一个个的出栈了,我们整个渲染流程也就结束了。这过程中涉及到很多函数的调用,还是递归等,建议读者也使用一个例子,逐步的打上断点加以理解。
总结
本节我们介绍了组件的注册和渲染。组件注册是通过 Vue 实例的 component 函数实现的,而渲染则依赖于 render 函数。render 内部会递归的调用 patch 函数来操作 vnode,生成对应的 DOM 元素,最后会调用 DOM API 来将元素挂载到页面上。